;
Candela Technologies Logo
Network Testing and Emulation Solutions

Scale test suite to emulate a Campus environment

Goal: Setup and run a Scale test in an RF Chamber Mesh testbed, for instance: TR398v4 + Mesh. Any LANforge system should be able to run at least some Scale test.

In this test scenario, the LANforge TR398v4 + Mesh testbed is used to emulate TCP/UDP, VOIP, and HTTP traffic types to emulate a campus environment with different behaviours over time.

 
  1. Configure Chamber View for Scale and Similar Tests.
    1. Open Chamber View by clicking on the 'Chamber View' button in the LANforge-GUI. These instructions assume you already have a setup with at least one RF Chamber, LANforge, and DUT configured. If you do not actually have a chamber, you can still add a 'fake' one to Chamber View and execute Scale Test. screenshot
  2. Use Chamber View for Scale test.
    1. Open Chamber View by clicking on the 'Chamber View' button in the LANforge-GUI. Load appropriate scenario. Apply the Scenario, then Build the scenario. screenshot
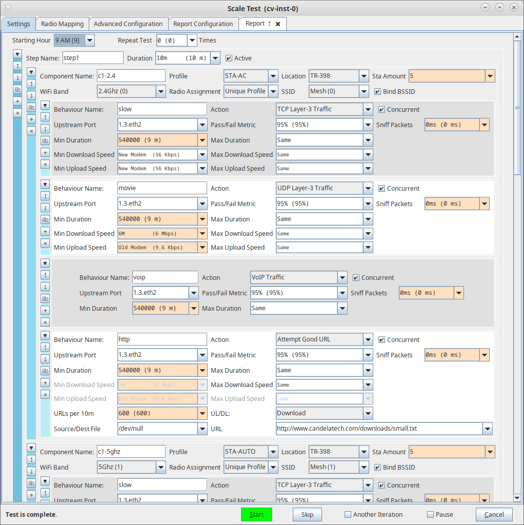
    2. Select the Scale test and click Run Test. You should see the Scale Test configuration window pop up. It will remember the last configuration. You mean create, modify, copy, delete, and re-position the Steps, Components, and Behaviours to build your preferred scenario. A Step is a collection of sub-tests with a time limit. A Component specifies the wifi stations, and the Behaviour objects inside the Component specify what those stations should be doing. screenshot
    3. You can select from several different behaviours. screenshot
    4. You can create more interesting tests with multiple steps and behaviours. screenshot
    5. The radio mapping tab allows you to control how radios are mapped to channels. You may also disable radios that you do not wish to be used in the test. The scale test logic will attempt to automatically use available radios to meet the configured requirements of the Scale test when running the test. screenshot
    6. The Advanced Configuration tab lets you save and restore test configurations, as well as map Chambers that do not contain DUT objects to other chambers that do contain DUT objects. This is needed with TR398 style testbeds. screenshot
    7. The Report Configuration screen can tune how the reports are generated. screenshot
    8. When the configuration is complete, click the Start button (which will change to 'Stop' once start is clicked) to start the test. An interactive report window will be created and will be updated as the test runs. screenshot
    9. When the test is complete, click the Save HTML button to save an HTML report and generate the PDF. The PDF file will be linked from the HTML page. You can also click 'Save PDF' and the browser will be directed to open the pdf file directly. Please see this example Scale Report.

Candela  Technologies, 2417 Main Street, Suite 201, Ferndale, WA 98248, USA
www.candelatech.com | sales@candelatech.com | +1.360.380.1618
Facebook | LinkedIn | Blog